Hoi, Ik ben Robin
Technasium student op het Minkema College
Geselecteerde Projecten
Meesterproef: Zonder Meer
Hoe maak je een verpakkingsloze winkel toegankelijker en aantrekkelijker voor consumenten? Verder is de winkel ook vaak onbemand en wordt hij grotendeels gerunt door vrijwilligers.
Hoogendoorn
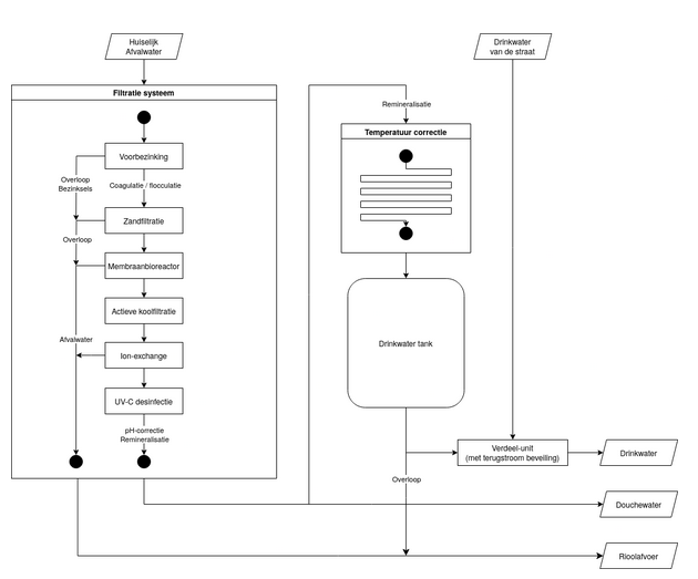
Hoe kunnen we afvalwater zo vaak mogelijk recyclen en zo lang mogelijk op het kavel houden?
KTC Zegveld
Hoe maak je een slim irrigatiesysteem die water bespaart en uitstoot vermindert? Dat hebben wij geprobeerd te beantwoorden in dit project.
Collins Aerospace
Hoe verbeter je de ervaring van mensen tijdens het vliegen?
Platenkar QBTEC
Hoe optimaliseer je een platenkar voor het vervoeren van grote en zware platen voor een innoverende product van keukens en bakwanden?
Cornettogrijper BPA
Ontwerp een innovatieve grijper voor op de deltarobot om cornetto's veilig en efficiƫnt te verplaatsen.
Over mij
Ik ben Robin, een 17-jarige Technasium student op het Minkema College. Ik houd van ontwerpen op de computer en het bouwen van echte prototypen.
Lees meer